Eclipse ist als IDE für Java bekannt und bewährt. Eclipse versteht sich selbst aber als wesentlich mehr. Diese Serie soll Eclipse als Entwicklungsumgebung vorstellen, die als Hilfswerkzeug dient, um schnell Experimente durchzuführen. Es wird sich dabei herausstellen, dass Eclipse als vereinigendes Element verschiedener anderer Technologien zu sehen ist.
Eclipse – ZooKeeper Explorer
Jedem, der Solr im Cloud-Modus betreibt, ist ZooKeeper bekannt. Es ist ein einfaches und stabiles Werkzeug, um ausfallsicher und zentral Konfigurationen für Services wie Solr zur Verfügung zu stellen. Allein in der Testphase und beim Erstellen von Prototypen kommt es vor, dass man durch die minimalistische Kommandozeilenschnittstelle ausgebremst wird, wenn man Informationen ad-hoc einsehen oder ändern will. Abhilfe kann hier das ZooKeeper Explorer Plugin für Eclipse schaffen. Es stellt eine grafische Oberfläche für alle herkömmlichen Aufgaben zur Verfügung und bettet dies in die gewohnte Entwicklungsumgebung von Eclipse ein. Aber der Reihe nach. Wie bekommt man das ZooKeeper Explorer Plugin überhaupt installiert?
Installation
Die Installation erfolgt wie üblich bei Eclipse:
Help -> Install New Software
Ein Repository mit der folgenden URL hinzufügen: https://www.massedynamic.org/eclipse/updates/

Dort kann man dann das Plugin auswählen und die Installation abschließen.
Oberfläche
Nach der Installation sollte das Plugin in der Liste der Views zu finden sein und kann überall hinzugefügt werden.

ZooKeeper-Ensemble einrichten
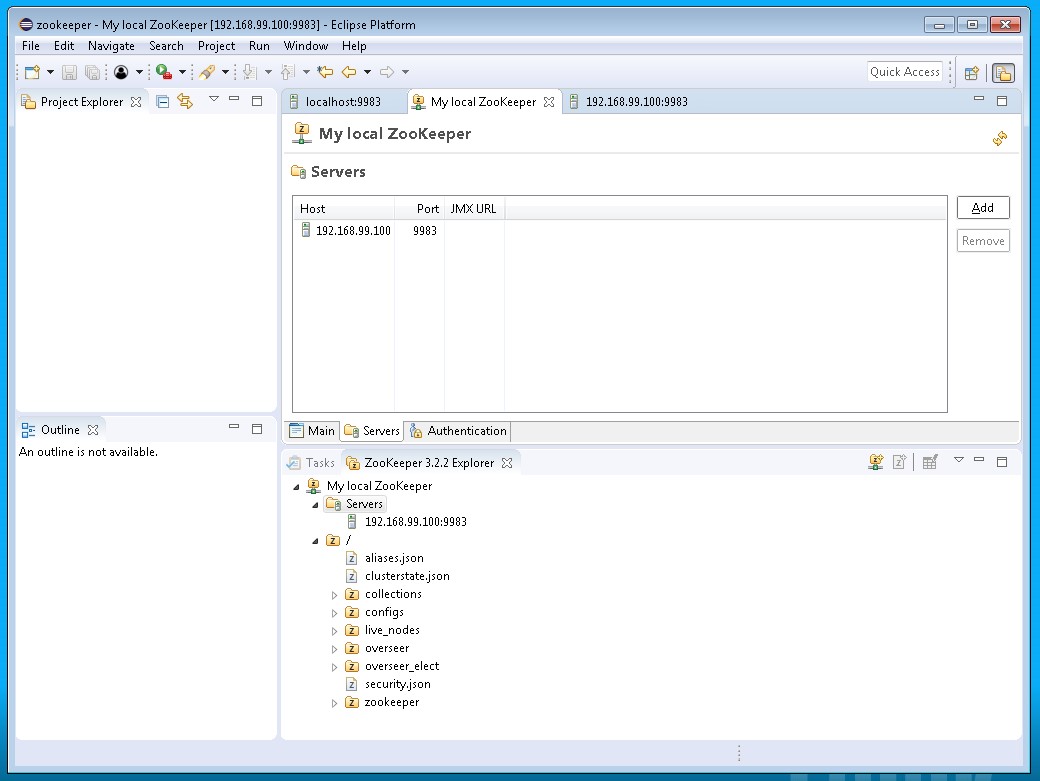
Hierbei ist es verpflichtend, einen Namen für das Ensemble zu vergeben. Dieser ist nur wichtig für die Darstellung in Eclipse und hat nichts mit dem Ensemble zu tun. Außerdem muss mindestens ein Server angeben werden. Man kann die anderen Server sofort eintragen oder dies auf später verschieben. Alle weiteren Konfigurationsoptionen sind optional.


Wenn die Konfiguration erfolgreich war, kann man das Ensemble mit dem vergebenen Namen im Explorer sehen. Die beiden Einträge darunter sind die Liste der Server sowie die Einträge unter dem Root-Path. Mit einem Rechtsklick auf den Namen und dann auf „Open“ kann man die vorhandenen Einstellungen editieren.

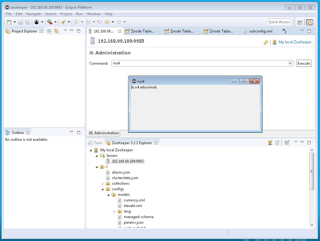
Mit einem Rechtsklick auf einen Server und „Open“ kann man einige (aber nicht alle) der four letter commands absetzen.

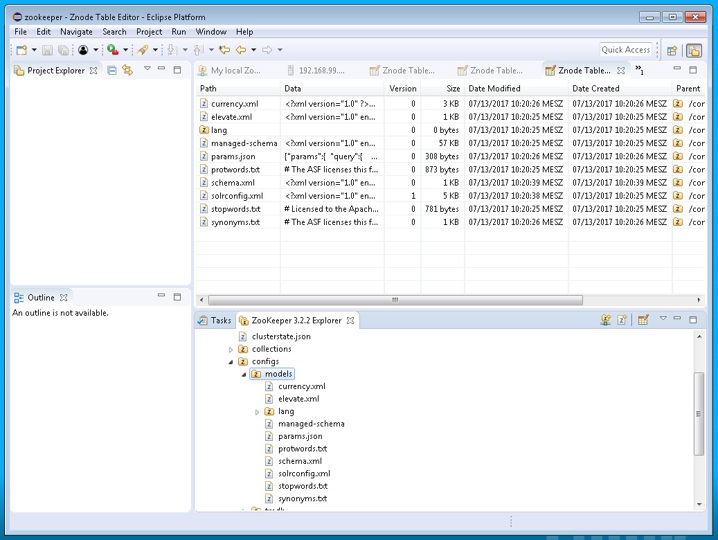
Im Unterpunkt für ZooKeeper Knoten hat man zwei Möglichkeiten: Man kann sie tabellarisch oder einzeln öffnen. Die tabellarische Form ist besonders bei Knoten mit vielen einfachen Unterknoten sinnvoll.

Wenn man den Knoten einzeln öffnet hat man zusätzlich die Möglichkeit, die Zugriffsrechte und die Statistiken einzusehen bzw. zu ändern.

Knoten exportieren/editieren
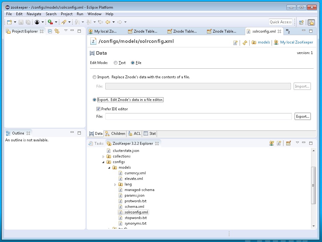
Besonders hilfreich kann der Export eines Knoten sein. Dies gilt insbesondere dann, wenn er viele Daten enthält und in einem Format wie JSON oder XML vorliegt, da Eclipse hier gute Unterstützung anbietet, die Datei gleich in der IDE zu bearbeiten. Nach dem Schließen der exportierten Datei, kann damit vom ZooKeeper Plugin die Datei auch gleich wieder hochgeladen bzw. importiert werden.

Zusammenfassung
Insgesamt kann das Zookeeper Plugin natürlich kein vollwertiger Ersatz für die Kommandozeilenschnittstelle, doch gerade für den ersten Kontakt und für schnelle ad-hoc Änderungen ist es eine angenehme Ergänzung in der Werkzeugkiste bei der Arbeit mit Solr.
Wenn Sie Fragen zur Administration von ZooKeeper-Ensembles oder deren Monitoring haben, vereinbaren Sie ein erstes Telefonat mit einem unserer Experten.
